Skip to content
English
  • There are no suggestions because the search field is empty.

3 | Opera Interface Reslink Setup

This article covers the Reslink configuration required for the Opera Integration. There are multiple configurations required to get the interface to work successfully with some user-defined options that affect primarily reporting on the PMS side. As Opera is RMS based, Reslink (Bepoz PMS Gateway) needs to be configured to communicate with the PMS gateway. Once the RMS server is configured, certain Backoffice Setup must be configured before operators can finally use it in SmartPOS.

This article covers the Reslink configuration required for the Opera Integration. There are multiple configurations required to get the interface to work successfully with some user-defined options that affect primarily reporting on the PMS side. As Opera is RMS based, Reslink (Bepoz PMS Gateway) needs to be configured to communicate with the PMS gateway. Once the RMS server is configured, certain  Backoffice Setup  must be configured before operators can finally use it in  SmartPOS.

Prerequisites

N/A


Reslink Configuration

  • Reslink will be operating on each individual Venue server and communicate to a separate instance to Opera
    • Each server can have a different configuration based on requirements
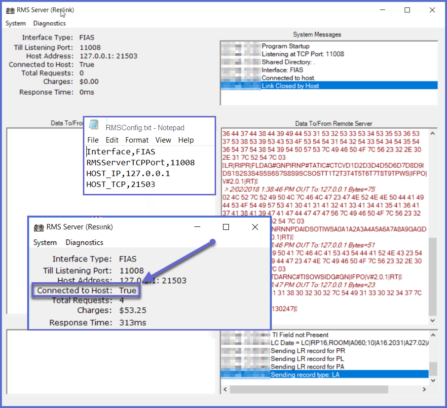
  • Reslink requires an RMSConfig.txt file to be edited to suit configuration
    • This file can be edited via the Reslink program or via a text editor directly
    • The file path in the programs directory configured in Bepoz database.exe and is typically "%systemroot%\bepoz\programs"
  • Below is the required configuration for the FIAS protocol that should be entered into the RMSConfig.txt file:
    • Interface, FIAS
    • RMSServerTCPPort, 19850 (Bepoz port configured in Backoffice)
    • Host_IP,127.0.0.1 (provided by Opera/Customer)
    • Host_TCP,21503 (provided by Opera/Customer)
  • Once Reslink has been configured, it will attempt to connect to Opera and the user should receive a 'True' connection message as per below
  • The diagnostics window will display further information regarding connection and information passed between both systems